文章来源:互联网作者:发布时间:2023-01-10 17:27:00
HD钱包怎么使用?HD钱包及其创建过程的精华总结HD钱包怎么使用?创建钱包及其重要的几个都写完了,但总感觉还缺少一些什么,到底缺少什么呢?在重新读过几边之后,才发现通过前面几篇文章还是不能把一切连贯起来,所以又补写了本
HD钱包怎么使用?HD钱包及其创建过程的精华总结
HD钱包怎么使用?创建钱包及其重要的几个都写完了,但总感觉还缺少一些什么,到底缺少什么呢?在重新读过几边之后,才发现通过前面几篇文章还是不能把一切连贯起来,所以又补写了本篇,作为创建钱包的补充说明。
首先说明,下文中说的 hash160 字符串指的是私钥或公钥的内容通过双重哈希算法(行 SHA256.再 RIPEMD160)生成的长度为 20 个字节的字符串。
钱包是 keystore 的扩展,管理着交易和余额,提供创建交易的能力。它有几个特别重要的属性,现在讲解如下:
hdChain,HD 数据模型,它包含了一个 hash160 的种子,一个内部链的数量和一个外部链的数量。
setInternalKeyPool,内部密钥池的集合。
setExternalKeyPool,外部密钥池的集合。
set_pre_split_keypool,一个预分割的密钥池集合。
m_max_keypool_index,最大密钥池的索引。
m_pool_key_to_index
mapKeyMetadata,公钥元数据的映射集合。键为一个 hash160 字符串,值为一个公钥元数据。
m_script_metadata
mapMasterKeys,
mapWallet
mapAddressBook
钱包说完了,我们来看 keystore。keystore 顾名思议它代表了密钥的存储,自然而然提供了一些管理密钥的方法,比如:添加一个密钥(私钥和公钥)到 store中、检查给定地址对应的密钥是否在 store中、添加及检查一般脚本与只读脚本的功能等。根据是否加密,keystore 分为基础的和加密的两种。钱包继承自加密的 keystore,而加密的 keystore 又继承了基础的 keystore。
我们先来看下 基础 keystore ,它有以下几个重要的属性:
mapKeys,一个私钥映射集合。键为一个 hash160 字符串,值为一个私钥。
mapWatchKeys,一个只读的公钥映射集合。键为一个 hash160 字符串,值为一个公钥。
mapScripts,一个脚本映射集合。键为一个 hash160 字符串,值为一个用在交易输入和输出的序列化的脚本。
setWatchOnly,一个用在交易输入和输出的序列化的脚本集合。
加密 keystore 在基础 keystore 上增加了几个与加密相关的属性,它们分别为:
fUseCrypto,一个标志钱包是否为加密的变量。
vMasterKey,一个在加密情况下使用的私钥集合。当加密时 mapKeys 集合就会为空,而 vMasterKey 集合不空;当不加密时,情况正好反过来,即 mapKeys 集合不空,而 vMasterKey 集合为空。
mapCryptedKeys,一个映射集合。键为一个 hash160 字符串,值为一个公钥和加密后私钥组成的 pair 。
说完钱包与 keystore,接下来我们就来看下密钥池。其实密钥池这个名字不准确,因为它仅包含了一个公钥,初次之外,还包含了两个布尔变量:fInternal、m_pre_split,前者表示密钥池是内部还是外部的,后者功能暂时不清楚,英语备注为:For keys generated before keypool split upgrade。m_pre_split 属性默认为假。
当创建钱包时,会执行如下几个动作:
首先,生成一个私钥,根据私钥通过椭圆曲线算法生成对应的公钥;
其次,也会生成对应的密钥元数据,并且把公钥的内容用 hash160 (先 SHA256.再RIPEMD160)算法生成的 20个字节的字符串保存为密钥元数据的种子,然后把私钥元数据保存在 mapKeyMetadata 集合中;
然后,私钥被保存在 mapKeys,或 mapCryptedKeys 与 vMasterKey 集合中;当公钥是压缩的(通常是)时,通过公钥生成脚本,脚本进而被保存在 mapScripts 集合中;同时,私钥、公钥及密钥元数据都被保存在数据库中。
再然后,公钥被作为种子,生成 HD 链对象,保存在钱包中。
最后,当前面一切完成后,使用前面 3步生成的公钥做为种子,开始衍生用户指定数量的子私钥/公钥对,如果用户没有指定则默认衍生 3000 个子私钥/公钥对。
衍生的私钥、公钥及元数据的处理与第 2、3 步相同;
同时,用公钥生成的密钥池也被保存在数据库中;
根据生成的私钥属于内部或外部,对应的索引保存在 setInternalKeyPool、或 setExternalKeyPool 集合中;不区分地,索引被保存在 m_pool_key_to_index 映射集合中,其中键为公钥对应的 hash160 字符串。
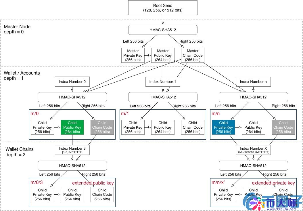
其中,2000 个子私钥的路径从 m/0'/0'/0 到 m/0'/0'/1999.1000 个子私钥的路径从 m/0'/1'/0 到 m/0'/1'/999.其中的 m 代表私钥,m/0' 代表主私钥的第 1 个强化子私钥,m/0'/0'/0 代表主私钥的第 1 个强化子私钥的外部链的第 1 个强化孙私钥,同理,m/0'/0'/1999 代表主私钥的第 1 个强化子私钥的外部链的第 1999 个强化孙私钥;m/0'/1'/0 代表主私钥的第 1 个强化子私钥的内部链的第 1 个强化孙私钥,同理,m/0'/1'/999 代表主私钥的第 1 个强化子私钥的内部链的第 999 个强化孙私钥。
在上面过程中,1-3 步是 GenerateNewSeed 方法的主要内容,第 4 步是 SetHDSeed 的主要内容,第 5 步是 TopUpKeyPool 的主要内容。
最后,用两张图来概述 HD 钱包的创建。

创建钱包

希望全面深入的了解币圈炒币、打新币、以及挖矿收益的问题,那么可以添加我们的官方微信进行更加详细深入的沟通和交流,同时我们可以邀请大家进入我们的官方社群进行深入学习和交流,群里也有非常多的一级市场的粉丝币友们,他们有的是行业大咖和职业玩家,经验知识都是非常丰富的,可以给大家解疑答惑。快联系我们的客服申请加入吧。
b安appv2.54.4_binananc官方下载地址
行业动态
下载
b安app_最新b安交易平台v2.14.0下载
行业动态
下载
世界交易所排名前100名_前十家泰达币软件排名盘点
行业动态
下载
BI安app交易平台最新v2.59.1下载 BINANC安卓官方授权下载
行业动态
下载
芝麻开门交易平台无法登录_芝麻开门交易所app官方下载
行业动态
下载
USDT钱包怎么下载认证|一文解决USDT钱包使用问题
行业动态
下载
中国三大比特币交易平台app_多家th交易所名单
行业动态
下载
芝麻开门登录版_芝麻开门交易所app官方下载
行业动态
下载